Autoplane
Hardware
Software
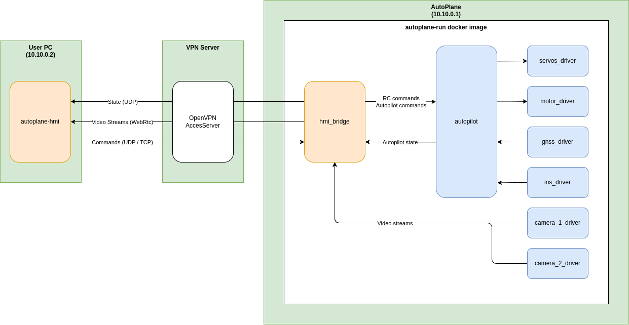
Software architecture
Build process
Sphinx documentation
Autoplane
Software
Software architecture
View page source
Software architecture